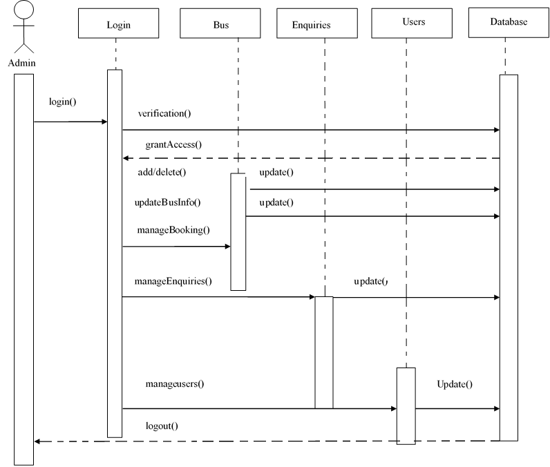
The figure bellow is a sequence diagram for online bus booking information system

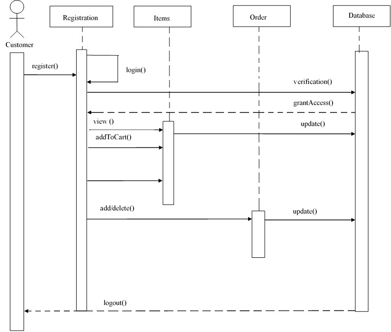
The figure below is a sequence diagram for online bus booking information system passenger side.

The figure below demonstrate an online ordering information system admin side

The figure below is a demonstration of online order information system customer side.

